Site hosted by Angelfire.com: Build your free website today!


MT-cover - Your own RTL code coverage tool

Gururaj Kulkarni
Mind Tree Consulting Private Limited
Bangalore, India

Coverage analysis is necessary step to increase the design productivity because it enables a designer to isolate areas of untested Design. Coverage, in general, can be divided into two types: 1. Functional coverage and 2. Code coverage.

Functional coverage focuses on the functionality of the program, and it is used to check that every aspect of the functionality is tested. Therefore, functional coverage is design and implementation specific, and is more costly to measure. The main advantage of functional coverage is that it allows you to concentrate on the most complicated or riskiest parts of your design and do it at the right level of abstraction.

Code coverage, on the other hand, concentrates on measuring syntactic properties in the execution, for example, that each statement was executed, or each branch was taken. The main advantage of code coverage is that it is a "push button" technology. But a code coverage model cannot detect a missing functionality, while a good functional coverage model points-out that a particular functionality is not tested and leads to discovery of the bug. As it is difficult to build a design dependent good functional coverage model, Code coverage has acquired first step of measuring the maturity of verification.

Statement coverage is the most widely used form of coverage. It is also the easiest to understand and use. It gives a quick overview of which parts of the design have failed to achieve 100% coverage and where extra verification effort is needed. Statement coverage identifies statements that were executed when the design was simulated. A zero execution count against a statement is an indication that the statement was not executed during simulation, which could very well be a source of possible design error. It is advisable to aim for 100% statement coverage before using other coverage techniques.

Coverage analysis using MT-cover

MT-cover uses Cadence's NC simulators for simulation and can be easily modified to use other simulator. It has a set of 3 VPI applications written, which 1. Search for mandatory statements and registers a callback for each of them. 2. Callback routines which keep count how many times a statement is executed. 3. print the coverage log.
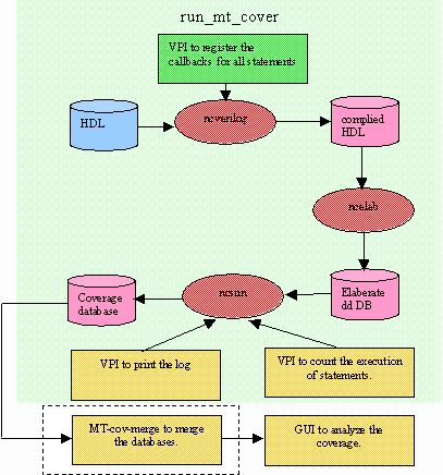
As MT-cover uses +linedebug option of the simulator, there will be a penalty on the run time. The following diagram shows how MT-cover works. Please note that block in blue color is input, those in red color are NC simulators? standard processes, those in rose color are intermediate databases and those in green color are MT-cover only utilities.

Figure 1. Coverage analysis using MT-cover and NC-simulators.

Statements tested for coverage by MT-cover

MT-cover searches and keeps a count of their execution for all procedural statements (blocking /non-blocking assignments, force/release, assign/deassign etc). But it doesn?t consider continuous assignments, as these are executed always.

Running Coverage utility

To run simulation for coverage dump run run_mt_cov script like ncverilog. You can give any option supported by ncverilog. After completion of the simulation a directory - gcover will be created (if it is not existing already) and coverage related data would be saved in that.

A typical use of MT-cover will be like -

% run_mt_cover -f run_file.f verilog_file.v +define+MY_DEFINE

Each time you run run_mt_cover a coverage log file (mtcover_out.log) will be created. If you are running an all-together different design please make sure that u have cleaned up gcover directory.

Coverage analysis after regression:


It is very much common in any project that different test cases are coded into different test vectors and each of vectors is run in sequence. MT-cover supports such way of testing also. run_mt_cover is to be run for each of the vectors and a set of coverage data files are to be saved with different names in gcover directory. MT-cover gives a script mt_cover_merge to merge results of different simulation runs. A typical use of merging utility is -

% cd ./gcover

% mt_cover_merge

After running merging utility mt_cover_MERGE.log file will be created, which contains consolidated coverage data.

Using GUI for seeing the results of coverage analysis

MT-cover has a TCL/Tk based GUI, which can be used for analyzing the coverage data. To activate it run log_browse.tcl. Go to File menu and open the data file you want to analyze. GUI will show all the files that were there in design as well as total lines uncovered in the design. You can select any of the files to see the uncovered lines. In the file, uncovered lines would have been marked red.

Downloading and installing MT-Cover

You can download MT-cover utility as a gzipped tar file by clicking here .

MT-Cover database has the following components.

  1. c_code directory containing the c code for vpi utilities and a c-shell script for compilation.
  2. tcl directory containing run_mt_cover , mt_cover_merge and other GUI related scripts.
  3. alu directory which contains an example.
Copy all these files into an installation directory. Edit all these files to set appropriate path for tcl/tk and csh. Put the installation directory into your $path. Enjoy using the coverage tool.


© Project VeriPage, 2002